In today’s data-driven IT industry, reliable and advanced storage solutions are essential for managing vast amounts of data, ensuring quick access, robust security, and efficient data processing. High Availability (HA) is a vital feature in advanced storage solutions. HA feature provides enterprises with an important security layer against performance degradation, helping to enhance data-driven applications. To stay competitive in the evolving digital landscape, enterprises should eliminate costly downtime, low productivity, and revenue. HA feature ensures operational efficiency and continuous accessibility to applications, helping enterprises to eliminate costly downtime, meeting Service Level Agreements (SLAs), unlock better revenue streams, and enhance customer experience.
Moreover, HA is necessary for scaling storage solutions enabling enterprises to quickly enhance more storage capacity or processing power on demand. The scalability in HA can address the increasing volume and intricacies of data originated by modern enterprises and applications. Continue reading the blog to explore more details on HA, its architecture, and key benefits in the modern enterprise.
High Availability Architecture in Storage
The incorporation of High Availability feature in any systems ensures that the systems work uninterruptedly for a long time and can adapt failures utilizing redundant elements. HA enables the system to manage and prevail over single point of failure, assuring consistent and continuous operation of the system. Such performing systems become inevitable for growing enterprises.
In the IT industry, HA is a key feature to be included in resources such as data centers, clusters, servers, computing, and networking devices. Inclusion of this feature helps such devices to perform with zero downtime, as they are optimized, secure and time-tested to operate uninterruptedly.
The integration and implementation of the key steps as shown in the image below paves the way to realize a HA architecture. This helps enterprises to manage various workloads and failures with minimal downtime.

- To address the sudden surge in network traffic, enterprises should utilize multiple servers to ensure continuous service and minimal downtime.
- To store and manage massive volumes of data, databases become crucial. Databases run on isolated servers which are vulnerable to crashes or failures, resulting in data loss. The redundancy technique which uses slave servers can be executed to overcome the challenges of database failures. Redundancy can identify failures and replace failed servers with slave servers to ensure seamless operations. To scale databases, sharding techniques can also be implemented. With sharding, the databases can be portioned to distribute the workloads across multiple servers, ensuring reliable and seamless data management process.
- It is highly risky and vulnerable to place all the servers in a single location. The unpredicted occurrence of natural disasters may impact the data centers and servers, leading to extensive downtime. This risk can be alleviated by distributing the servers across various geographical locations. This will help to support high availability and ensure continuous accessibility and availability of services. In the storage domain, basically, a storage system is based on clusters. A cluster is a set of multiple storage servers which use some commodity type of hardware used to store the data. A user can use these clusters directly to store data on it.
The storage servers/computers are basically referred to as Node. A cluster can contain single or multiple nodes in it. The numbers of a node are decided according to business demands and type of operational data. In a small organization, if the core business objective is to keep a back-up of a few data files on a fixed interval of time then, single node cluster is sufficient to achieve this goal. Whereas if data manipulation is the core objective of business and data is frequently accessed from cluster, it is essential to use a multi-node cluster to achieve continuous access to data.
If a frequent operation is data processing like database functionality, then as storage vendors, we need to assure the data is guaranteed to the customers. Hence data is mirrored in more than one node so that it eliminates data unavailability in case of failures to one node.

The High Availability feature comes into the picture when our cluster contains more than one node. In short, cluster implies a group of servers integrated to be a unified unit which operates as per a set of instructions. These servers are also called ‘failover clusters’ as they can replace failed servers with operational ones in case of any operational failures, assuring continuous operation of the system. The following image 2 shows the important functions of HA cluster.

Let us now understand the workflow of HA cluster and the concept of two node HA cluster.

The above image 3 depicts the basic workflow of HA cluster. The functionality of HA can be explained in 3 steps.
Step 1: HA feature always keep resources (both hardware and software) more in number than the standard requirements, to utilize them as backups in vase any unexpected failures in the system.
Step 2: To ensure minimal downtime and uninterrupted services, HA always monitors the health status of the system.
Step 3: Highly reliable and fully automated failover strategy is built. The functional backup or replacement is readily available.
Load Balancer is vital in a HA architecture, which can distribute the traffic from multiple users uniformly across multiple servers instead of a single server, to ensure distributed and continuous operation, avoiding single point of failure.

The above image shows the typical HA pair, in which both nodes are connected to each controller and each controller is connected other directly. In case of any one node failure, another node takes charge and provides data service until the failure is fixed.
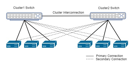
HA in Multi-Node Cluster Environment with Switches:

In case a storage cluster requires more than two nodes then more nodes can be added with the help of switches. In this scenario, we need a minimum of two clusters to achieve High Availability. Here, each node should connect more than one switch.
Following best practices can realize many benefits from HA feature. The following section details the key benefits of HA feature in storage.
Key Benefits of HA Feature
Benefits of using HA pairs in a storage system,
- HA provides high data availability: HA pairs in storage systems ensure that data always remains accessible. This is critical for businesses that rely upon constant data access for their operations. By using redundant components and failover mechanisms, HA systems mitigate the risk of downtime because of hardware failures or different issues. This continuous information availability helps seamless business operations, enhances productivity, and minimizes the effect of potential disruptions, ensuring that crucial data is usually within reach when needed.
- HA plays an important role to take charge of its partner node in case of failure and give its control back once the failure node comes online: In a storage system utilizing HA pairs, each node has a partner that could take over its functions in case of failure. This failover capability is vital for preserving provider continuity. When a connection fails, its accomplice without delay assumes its responsibilities, ensuring that there is no interruption in data services. Once the failed node is repaired and back online, manage can be smoothly assigned back, restoring the unique configuration. This automatic control of failover and restoration strategies guarantees that the storage device stays resilient and reliable, minimizing the risk of extended downtimes and service disruptions.
- HA provides a smooth service without disturbing current operations: One of the standout benefits of HA in storage systems is the potential to keep easy and uninterrupted providers. The structure of HA systems permits recurring maintenance, upgrades, or even unexpected repairs to be performed without affecting ongoing operations. This is achieved through redundancy and failover mechanisms that ensure continuous provider delivery even when individual components are offline. As a result, businesses can perform vital administrative tasks or cope with hardware troubles without causing downtime or overall performance troubles, leading to better overall performance and a more reliable IT infrastructure.
- HA helps to preserve data integrity for client applications: Data integrity is a crucial challenge for any storage device, and HA configurations are especially effective at ensuring it. In the event of a hardware failure or other disruption, HA systems use data mirroring and redundancy to protect against data loss or corruption. Multiple copies of data are maintained across different nodes, ensuring that although one node fails, the data remains intact and accessible. This technique not only safeguards the information but also ensures that consumer applications can continue to function effectively and reliably. By preserving excessive requirements of data integrity, HA systems assist in building trust and reliability in business operations, which is vital for preserving smooth and efficient workflows.
- Disaster Recovery by using HA cluster: HA feature plays an important role in Disaster Recovery System (DRS). We can interconnect more than one cluster which is located at different geographical locations. In case of any physical damage, if one site goes down then another can take responsibility to serve the data and handover the remaining task once another site recovers from failure.
Conclusion
HA is a crucial feature in modern storage systems, ensuring continuous access to data, seamless service, and robust data integrity. As businesses increasingly depend upon facts for their operations, the ability to maintain excessive data availability, manage failovers efficiently, and perform maintenance without service interruptions becomes essential. HA configurations not only enhance reliability but also support business continuity and operational efficiency. By investing in HA storage solutions, businesses can safeguard their data assets, minimize downtime, and maintain the integrity in their applications, ultimately fostering a resilient and reliable IT infrastructure.
Calsoft, being a Technology-First company, has been helping its customers solve their business challenges using technologies in Storage, virtualization, networking, security, cloud, AI/ML, IoT, and telecommunications domains.
